appusing.com search
appusing.com
Quick Gantt Chart

Quick Gantt Chart

4.8
Advertisement
Advertisement

Information

  • Category Business
  • Developer DefinedBytes
  • Available on PC, Mobile, Surface Hub, HoloLens
  • OS Windows 10 version 17763.0 or higher
  • Languages English (United States)

Quick Gantt Chart for Windows: A Streamlined Solution for Project Visualization

Designed to simplify project planning, Quick Gantt Chart for Windows offers users a straightforward way to create, view, and manage Gantt charts directly within a Windows environment. Whether you're a project manager, team leader, or independent planner, this app promises to bring clarity to your scheduling process—without the hassle of complex software.

About the Developer and Main Features

Developed by DefinedBytes, a team dedicated to crafting efficient and user-friendly productivity tools, Quick Gantt Chart for Windows emphasizes ease of use and functional depth. Its core highlights include:

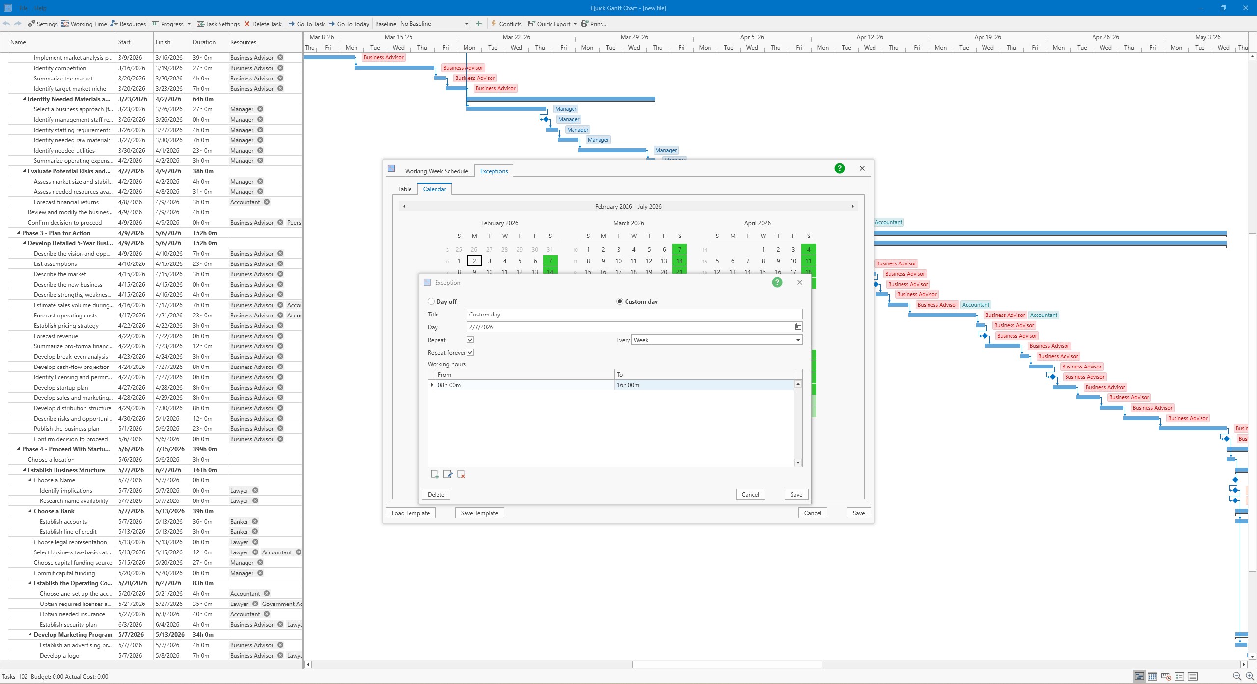
  • Intuitive Drag-and-Drop Interface: Easily set milestones, adjust task durations, and reorder activities simply by dragging elements on your chart.
  • Real-Time Collaboration: Enable multiple users to view and update the same project, fostering seamless teamwork regardless of location.
  • Task Dependencies & Critical Path Analysis: Visualize task relationships and identify crucial activities that impact project deadlines.
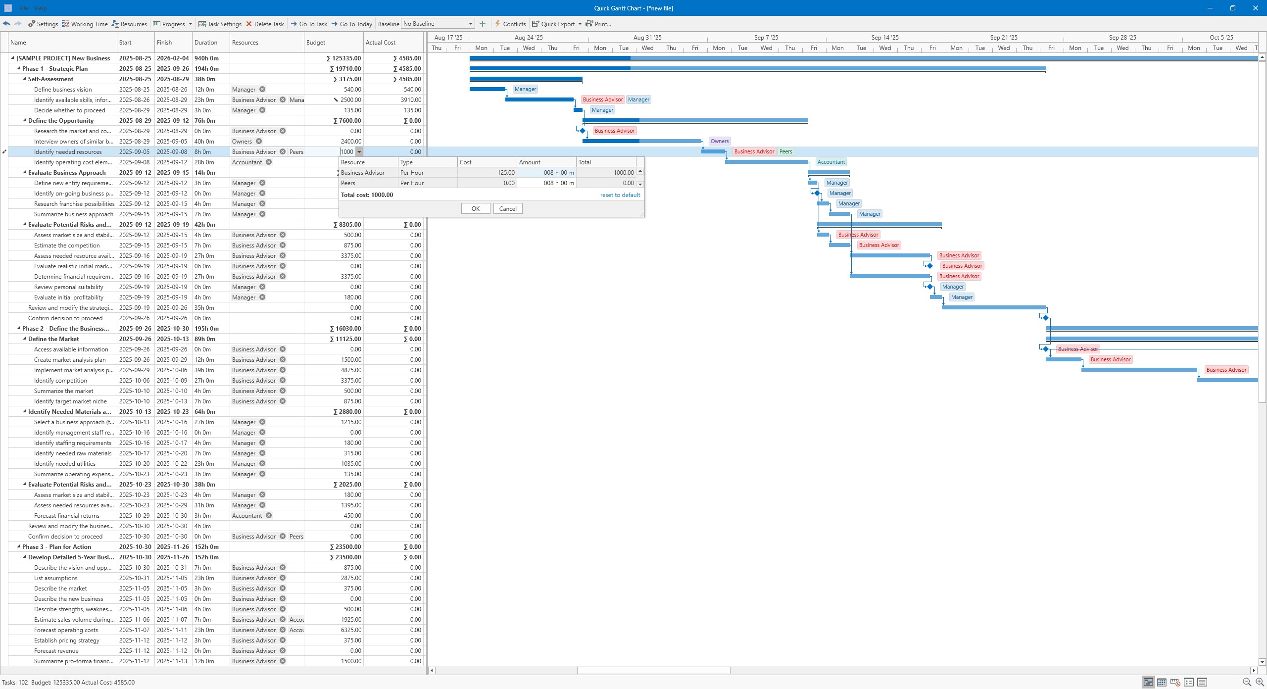
  • Export & Integration Capabilities: Export your charts as images or PDFs, and integrate with other productivity tools for enhanced workflow.

The app targets professionals engaged in project management, small business owners, and students looking for a clear visual planning tool.

A Fresh Take on Gantt Charts: Engaging and User-Friendly

Imagine trying to juggle multiple tasks with a disorganized list — now picture transforming that chaos into a harmonious dance choreographed by a few intuitive moves. That's what Quick Gantt Chart for Windows achieves. Its lively, clean interface feels less like navigating a labyrinth of menus and more like sketching a roadmap on a digital whiteboard. As someone familiar with complex project software, I found the app's learning curve pleasantly gentle; it's designed to let users dive right in without spending hours deciphering functions.

Core Functionality Deep Dive: Powering Your Projects

Visual Clarity and Ease of Use

The heart of Quick Gantt Chart's appeal lies in its interface. The design adopts a minimalistic yet vibrant palette, making essential elements like tasks, timelines, and dependencies distinct and visually accessible. Creating or editing tasks is as simple as clicking and dragging—think of it as laying out dominoes or adjusting puzzle pieces—your project plan takes shape effortlessly. This tactile approach not only streamlines workflow but also makes the process engaging and less intimidating for newcomers.

Collaboration & Task Management: The App's Unique Edge

Unlike many traditional Gantt chart tools that focus solely on visualization, Quick Gantt Chart for Windows puts a special emphasis on collaborative work features. The real-time sync allows multiple editors to work simultaneously, akin to a shared whiteboard where everyone can add notes or adjust timelines without stepping on each other's toes. The platform also supports task dependencies—highlighting how delays in one task ripple across the project—and critical path visualization, which identifies the key activities that determine your project's overall duration. These features empower teams to proactively troubleshoot potential bottlenecks and keep projects on track.

Exporting, Integration, and Overall Experience

Creating a plan is just half the journey; sharing and implementing it are equally vital. Quick Gantt Chart excels here by supporting easy exports—images and PDFs—that mean your charts can move seamlessly into presentations or reports. While it doesn't boast extensive third-party integrations, its compatibility with standard formats makes it convenient. From a user experience standpoint, the app performs smoothly on Windows devices, with responsive interactions and minimal lag. The learning curve is shallow, making it accessible for users new to project management software, while still providing enough depth for seasoned planners.

Final Thoughts and Recommendations

Quick Gantt Chart for Windows stands out primarily for its intuitive interface combined with its collaborative and dependency management features. It's a practical, no-nonsense tool that fits well with small teams or individuals seeking to visualize project timelines clearly without wading through overwhelming options. I recommend this app for those prioritizing ease of use and quick deployment—perfect for brief planning sessions, classroom projects, or small business workflows.

While it might lack some advanced integrations or resource management tools found in larger project suites, its simplicity and focus make it a reliable companion for everyday planning needs. So, if your main goal is to create clear, collaborative, and manageable project timelines without the fuss, Quick Gantt Chart for Windows is definitely worth trying out.

Advertisement

Pros

Intuitive interface

The app provides a user-friendly layout that makes creating Gantt charts straightforward for both novices and professionals.

Quick project setup

Users can rapidly add tasks and assign durations, saving time during project planning.

Real-time updates

Changes made to the chart are instantly reflected, aiding dynamic project adjustments.

Customizable views

Offers various viewing modes like day, week, or month, catering to different project sizes.

Efficient task management

Provides tools for task dependencies, milestones, and progress tracking, enhancing project oversight.

Cons

Limited export options (impact: medium)

Currently, the app only supports basic image exports; additional formats like PDF or Excel are lacking, which can hinder sharing.

No offline mode (impact: low)

Requires internet access for most functionalities; offline support may be added in future updates to improve usability.

Basic customization features (impact: medium)

Advanced styling options such as color coding or custom labels are minimal; requesting user feedback for improvements is advisable.

Learning curve for advanced features (impact: low)

Some complex functionalities might take time to master; official tutorials or help guides could enhance user onboarding.

Limited collaboration tools (impact: medium)

Real-time team collaboration features are basic; future integration with cloud services could significantly improve teamwork workflows.

Frequently Asked Questions

How do I create a new project in Quick Gantt Chart?

Open the app, click on 'New Project' from the dashboard, and enter project details to start planning.

Can I import existing project data from Excel or CSV?

Yes, go to 'File > Import', select Excel (.xlsx) or CSV files, and follow the guided wizard to import your data.

How do I add and edit tasks on the Gantt chart?

Select the task, then drag and drop to adjust dates or duration. Use the editing panel for detailed updates and dependencies.

How does auto scheduling work in Quick Gantt Chart?

Auto scheduling recalculates task dates automatically when dependencies or task details change, keeping your plan up-to-date.

What is the critical path, and how is it highlighted?

The critical path shows essential tasks affecting the project duration, highlighted automatically to prioritize them on the Gantt chart.

How can I assign resources and check for conflicts?

Go to task details, assign resources, set allocation percentages, and the app will highlight any over-allocation or conflicts automatically.

Can I estimate and track costs within the app?

Yes, use the budget feature to input costs, assign resources, and view automatic cost calculations for budget tracking.

How do I compare my original plan with actual progress?

Set baselines in the project settings to save the original schedule. Then, compare actual progress against it in the project overview.

What subscription plans are available, and how do I upgrade?

Visit 'Settings > Account > Subscription' to view and upgrade your plan for additional features or capacity.

What should I do if the app crashes or freezes?

Try restarting the app, check for updates, or reinstall. Contact support if issues persist for further assistance.

Advertisement